[Kubernetes] Cluster: 내 손으로 클러스터 구성하기 - 4.2. Provisioning a CA and Generating TLS Certificates

· 8 분 소요

서종호(가시다)님의 On-Premise K8s Hands-on Study 1주차 학습 내용을 기반으로 합니다.


TL;DR

이번 글의 목표는 OpenSSL 설정 파일(ca.conf)의 구조 이해다. Kubernetes the Hard Way 튜토리얼의 Provisioning a CA and Generating TLS Certificates 단계에서 사용하는 ca.conf 파일을 분석한다.

  • ca.conf 파일의 전체 구조와 섹션별 역할 분석
  • Root CA, Admin, Worker Node, API Server 등 각 인증서 설정 이해
  • Subject 필드(CN, O)와 Kubernetes RBAC의 연동 방식
  • SAN(Subject Alternative Name) 설정의 중요성


생성할 인증서 목록

이번 실습에서 생성할 인증서 구조는 다음과 같다. 이전 글에서 살펴본 것처럼 mTLS 기반 인증 구조에서 각 컴포넌트가 독립적인 신원을 가져야 하므로, 컴포넌트마다 별도의 인증서가 필요하다.

CA (Certificate Authority)
├── kube-apiserver 인증서
│   └── 용도: API 서버 식별
├── kubelet 인증서 (각 노드마다)
│   └── 용도: 워커 노드 식별  
├── kube-controller-manager 인증서
├── kube-scheduler 인증서
├── kube-proxy 인증서
├── service-accounts 인증서
└── admin 인증서
    └── 용도: kubectl로 클러스터 관리
용도 개인키 CSR 인증서 Subject 정보
Root CA ca.key - ca.crt CN=CA
admin admin.key admin.csr admin.crt CN=admin, O=system:masters
node-0 node-0.key node-0.csr node-0.crt CN=system:node:node-0, O=system:nodes
node-1 node-1.key node-1.csr node-1.crt CN=system:node:node-1, O=system:nodes
kube-proxy kube-proxy.key kube-proxy.csr kube-proxy.crt CN=system:kube-proxy, O=system:node-proxier
kube-scheduler kube-scheduler.key kube-scheduler.csr kube-scheduler.crt CN=system:kube-scheduler, O=system:kube-scheduler
kube-controller-manager kube-controller-manager.key kube-controller-manager.csr kube-controller-manager.crt CN=system:kube-controller-manager, O=system:kube-controller-manager
kube-api-server kube-api-server.key kube-api-server.csr kube-api-server.crt CN=kubernetes, SAN 포함
service-accounts service-accounts.key service-accounts.csr service-accounts.crt CN=service-accounts


ca.conf

실습에서는 위의 모든 인증서를 생성하기 위한 설정 파일을 제공해 주고 있다. 실습 환경의 편의를 위해 미리 정의된 파일을 사용하지만, 그 본질은 클러스터 내 모든 통신의 신원을 보장하는 정책을 한 데 모아 정의하는 데에 있다(출처: 박용연님 스터디 정리 글)

ca.conf는 쿠버네티스 클러스터 내 모든 컴포넌트의 TLS 인증서를 생성하기 위한 OpenSSL 설정 파일 형식을 따른다. 하나의 설정 파일에 여러 인증서 설정을 섹션별로 정의해 두고, OpenSSL 명령어 실행 시 -section 옵션으로 해당 섹션을 참조하여 각각의 인증서를 생성한다.

단, Root CA 생성 시에는 -section 옵션 없이 기본 [req] 섹션을 사용하고, 컴포넌트 인증서들은 각자의 섹션(admin, node-0 등)을 명시적으로 지정한다.


섹션별 항목 설명

박용연님의 1주차 스터디 정리 글을 참고하였습니다.

섹션 공통 구조

각 섹션 별로 아래와 같은 구조를 따른다.

  • distinguished_name: 인증서의 주체(Subject) 정보를 어디서 가져올지 지정
  • XXX_req_extensions: CSR을 만들 때, 추가할 확장(extension) 필드들이 어디에 있는지 지정

req_extensions

  • basicConstraints: CA 인증서인지 확인
  • extendedKeyUSage: 인증서 사용 용도 지정
  • keyUsage: 키의 사용 방식 지정
  • subjectAltName: 해당 인증서로 접근할 수 있는 DNS 이름과 IP 주소 목록(SAN, Subject Alternative Name). 항목이 많을 경우 @를 사용해 별도 섹션으로 분리 가능

distinguished_name

인증서의 Subject 정보를 정의하는 섹션이다. CN, O 등의 필드는 X.500 표준에서 유래한 Distinguished Name(DN) 구조를 따른다.

DN 필드의 유래와 의미는 X.509 인증서 글의 Distinguished Name (DN)과 X.500 표준 섹션을 참고하자.

  • CN (Common Name): 사용자 이름으로 매핑. system:node:<nodeName>, system:kube-scheduler
  • O (Organization): 그룹 이름으로 매핑. system:nodes, system:masters

이 필드들은 RBAC 권한 부여 시 사용되므로, 올바른 값 설정이 중요하다.


파일 구성 확인

ca.conf 파일은 다음 8가지 부분으로 구성된다.

  1. Root CA: CA 자체의 인증서 설정
  2. Admin: kubectl 사용자 인증서
  3. Service Accounts: ServiceAccount 토큰 서명용 인증서
  4. Worker Nodes: kubelet 인증서 (node-0, node-1)
  5. Kube Proxy: kube-proxy 인증서
  6. Controller Manager: kube-controller-manager 인증서
  7. Scheduler: kube-scheduler 인증서
  8. API Server: kube-apiserver 인증서 (SAN 포함)
  9. 공통 섹션: 여러 인증서에서 공통으로 참조하는 설정


Root CA

CA 자체의 인증서를 생성하기 위한 부분으로, [req], [ca_x509_extensions], [req_distinguished_name] 섹션으로 구성된다.

[req]
distinguished_name = req_distinguished_name
prompt             = no                      # CSR 생성 시 대화형 입력 없음
x509_extensions    = ca_x509_extensions      # CA 인증서 생성 시 사용할 확장 필드: ca_x509_extensions

# x_509_extensions에 의해 바로 아래 해당 블록을 참조함
[ca_x509_extensions]                         # CA 인증서 설정 (Root of Trust)
basicConstraints = CA:TRUE                   # 이 인증서가 CA임을 명시
keyUsage         = cRLSign, keyCertSign      # CA의 핵심 권한
                                             # - keyCertSign: 다른 인증서에 서명
                                             # - cRLSign: 인증서 폐기 목록(CRL) 서명

[req_distinguished_name]
C   = US                                     # Country: 국가 코드
ST  = Washington                             # State: 주/도
L   = Seattle                                # Locality: 지역/도시
CN  = CA                                     # Common Name: 이름. 이 경우, CA로 클러스터 CA  
  • basicConstraints = CA:TRUE가 설정이 핵심으로, 이 설정이 있어야 다른 인증서에 서명할 수 있는 CA 인증서가 된다
  • [req_distinguished_name] 항목에 따라, 인증서가 생성될 때 Subject 필드에 Subject: C=US, ST=Washington, L=Seattle, CN=CA 값이 들어간다

Root CA는 지리적 정보(C, ST, L)를 포함하지만, 다른 컴포넌트 인증서들은 주로 CN(사용자)과 O(그룹)만 중요하다.


Admin

Admin 사용자를 위한 설정이다. [admin], [admin_distinguished_name] 섹션으로 구성된다.

클러스터 관리자 권한을 가진 사용자(CN=admin)를 위한 인증서이다. 이 실습에서는 jumpbox에서 kubectl을 실행할 때 이 인증서를 사용하여 클러스터를 관리한다.

실제 kubectl 설정 방법은 10. Configuring kubectl for Remote Access에서 다룬다.

[admin]                                      # Admin 사용자 (kubectl)
distinguished_name = admin_distinguished_name
prompt             = no
req_extensions     = default_req_extensions

[admin_distinguished_name]
CN = admin                                   # 쿠버네티스 사용자 이름
O  = system:masters                          # 쿠버네티스 슈퍼유저 그룹, 모든 RBAC 인가 우회
  • O = system:masters는 쿠버네티스의 built-in 슈퍼유저 그룹이다. 이 그룹에 속한 사용자는 모든 리소스에 대한 전체 권한을 가진다.
  • kubectl은 여러 사용자 인증서를 전환하며 사용할 수 있지만, 이 실습에서는 단순화를 위해 admin 인증서만 사용한다.


Service Accounts

[service-accounts], [service-accounts_distinguished_name] 섹션으로 구성된다.

ServiceAccount 토큰의 생성(서명)과 검증에 사용되는 키 쌍이다. Pod 내부에서 실행되는 애플리케이션이 API Server와 통신할 때 인증에 사용하는 토큰을 발급하고 검증하는 데 필요하다.

이후 실습 진행 과정의 kube-apiserver, kube-controller-manager 설정 과정에서 사용될 것이다.

  • kube-controller-manager: --service-account-private-key-file에 개인키(.key)를 지정하여 ServiceAccount 토큰 생성 및 서명
  • kube-apiserver:
    • --service-account-key-file에 공개키(.crt)를 지정하여 Pod가 보낸 토큰 검증
    • --service-account-signing-key-file에 개인키(.key)를 지정하여 API Server도 토큰 발급 가능 (v1.20+)

실제 설정은 8.1. Bootstrapping the Kubernetes Control Plane에서 확인할 수 있다.

[service-accounts]                           # Service Account 서명자
distinguished_name = service-accounts_distinguished_name
prompt             = no
req_extensions     = default_req_extensions

[service-accounts_distinguished_name] 
CN = service-accounts                        # ServiceAccount 토큰 서명용 인증서

ServiceAccount 인증서는 API Server와 통신하는 데에 사용되지 않고, 단지 Service Account 토큰을 서명하고 검증하는 데에만 사용된다. 따라서 RBAC 매핑이 필요 없어 O 필드가 필요하지 않다.


Worker Nodes

[node-0], [node-1] 및 각각의 하위 섹션들로 구성된다.

kubelet이 API 서버와 통신하기 위한 인증서이다.

  • kubelet 인증서는 Node Authorizer의 요구사항을 충족해야 한다. CN은 반드시 system:node:<nodeName> 형식이어야 하고, O는 system:nodes여야 한다.
  • extendedKeyUsageclientAuthserverAuth가 모두 포함된 이유는, kubelet이 API 서버의 클라이언트이면서 동시에 10250 포트로 HTTPS 서버를 운영하기 때문이다.

node-0과 node-1이 동일한 구조로 정의된다.

[node-0]                                       # Worker Node 인증서 (kubelet)
distinguished_name = node-0_distinguished_name # node-0_distinguished_name 참조 
prompt             = no
req_extensions     = node-0_req_extensions

[node-0_req_extensions]
basicConstraints     = CA:FALSE
extendedKeyUsage     = clientAuth, serverAuth  # 클라이언트 및 서버 인증 모두 사용
keyUsage             = critical, digitalSignature, keyEncipherment
nsCertType           = client
nsComment            = "Node-0 Certificate"
subjectAltName       = DNS:node-0, IP:127.0.0.1
subjectKeyIdentifier = hash

[node-0_distinguished_name]
CN = system:node:node-0                     # CN = system:node:<nodeName>
O  = system:nodes                           # O = system:nodes
C  = US
ST = Washington
L  = Seattle

# node-1 생략


Kube Proxy

[kube-proxy] 및 하위 섹션들로 구성된다. 각 노드의 kube-proxy가 API 서버와 통신하기 위한 인증서이다.

  • O = system:node-proxier는 kube-proxy에 필요한 권한을 부여하는 built-in ClusterRoleBinding과 연결된다.
[kube-proxy]                                # kube-proxy
distinguished_name = kube-proxy_distinguished_name
prompt             = no
req_extensions     = kube-proxy_req_extensions

[kube-proxy_req_extensions]
basicConstraints     = CA:FALSE
extendedKeyUsage     = clientAuth, serverAuth
keyUsage             = critical, digitalSignature, keyEncipherment
nsCertType           = client
nsComment            = "Kube Proxy Certificate"
subjectAltName       = DNS:kube-proxy, IP:127.0.0.1
subjectKeyIdentifier = hash

[kube-proxy_distinguished_name]
CN = system:kube-proxy
O  = system:node-proxier                    # 서비스 네트워크 제어 권한
C  = US
ST = Washington
L  = Seattle


Controller Manager, Scheduler

Control plane 컴포넌트인 kube-controller-manager와 kube-scheduler의 인증서이다.

# Controller Manager
[kube-controller-manager]
distinguished_name = kube-controller-manager_distinguished_name
prompt             = no
req_extensions     = kube-controller-manager_req_extensions

[kube-controller-manager_req_extensions]
basicConstraints     = CA:FALSE
extendedKeyUsage     = clientAuth, serverAuth
keyUsage             = critical, digitalSignature, keyEncipherment
nsCertType           = client
nsComment            = "Kube Controller Manager Certificate"
subjectAltName       = DNS:kube-controller-manager, IP:127.0.0.1
subjectKeyIdentifier = hash

[kube-controller-manager_distinguished_name]
CN = system:kube-controller-manager
O  = system:kube-controller-manager         # 클러스터 상태 관리 권한
C  = US
ST = Washington
L  = Seattle


# Scheduler
[kube-scheduler]
distinguished_name = kube-scheduler_distinguished_name
prompt             = no
req_extensions     = kube-scheduler_req_extensions

[kube-scheduler_req_extensions]
basicConstraints     = CA:FALSE
extendedKeyUsage     = clientAuth, serverAuth
keyUsage             = critical, digitalSignature, keyEncipherment
nsCertType           = client
nsComment            = "Kube Scheduler Certificate"
subjectAltName       = DNS:kube-scheduler, IP:127.0.0.1
subjectKeyIdentifier = hash

[kube-scheduler_distinguished_name]
CN = system:kube-scheduler
O  = system:kube-scheduler                  # Pod 스케줄링 권한
C  = US
ST = Washington
L  = Seattle


API Server

[kube-api-server] 및 하위 섹션들로 구성된다. 가장 복잡한 SAN(Subject Alternative Names) 설정을 가진다.

API 서버는 여러 경로로 접근 가능해야 하므로, 인증서에 모든 접근 주소를 SAN으로 포함해야 한다.

접근 경로 예시
localhost 127.0.0.1
Service ClusterIP 10.32.0.1 (ServiceCIDR의 첫 번째 IP)
내부 DNS kubernetes, kubernetes.default, kubernetes.default.svc 등
외부 접근용 server.kubernetes.local, api-server.kubernetes.local
  • 10.32.0.1은 ServiceCIDR(10.32.0.0/24)의 첫 번째 IP이다. 쿠버네티스는 이 IP를 kubernetes Service의 ClusterIP로 자동 할당한다. Pod 내부에서 API 서버에 접근할 때 이 IP를 사용한다.
  • 로드밸런서나 외부 접근용 도메인을 추가해야 한다면, [kube-api-server_alt_names] 섹션에 해당 IP나 DNS를 추가해야 한다.
[kube-api-server]                           # API Server 인증서
distinguished_name = kube-api-server_distinguished_name
prompt             = no
req_extensions     = kube-api-server_req_extensions

[kube-api-server_req_extensions]
basicConstraints     = CA:FALSE
extendedKeyUsage     = clientAuth, serverAuth
keyUsage             = critical, digitalSignature, keyEncipherment
nsCertType           = client, server
nsComment            = "Kube API Server Certificate"
subjectAltName       = @kube-api-server_alt_names
subjectKeyIdentifier = hash

[kube-api-server_alt_names]                 # SAN: 모든 내부/외부 접근 주소
IP.0  = 127.0.0.1
IP.1  = 10.32.0.1                           # ServiceCIDR의 첫 번째 IP
DNS.0 = kubernetes
DNS.1 = kubernetes.default
DNS.2 = kubernetes.default.svc
DNS.3 = kubernetes.default.svc.cluster
DNS.4 = kubernetes.svc.cluster.local
DNS.5 = server.kubernetes.local
DNS.6 = api-server.kubernetes.local

[kube-api-server_distinguished_name]
CN = kubernetes
C  = US
ST = Washington
L  = Seattle


공통 섹션

[default_req_extensions]는 여러 클라이언트 인증서에서 공통으로 참조하는 설정이다.

  • admin, service-accounts 인증서가 이 공통 섹션을 참조한다.
  • kubelet과 apiserver는 서버 역할도 해야 하므로 별도의 req_extensions를 정의한다.
[default_req_extensions]                    # 공통 CSR 확장
basicConstraints     = CA:FALSE
extendedKeyUsage     = clientAuth           # 클라이언트 인증 전용
keyUsage             = critical, digitalSignature, keyEncipherment
nsCertType           = client
nsComment            = "Admin Client Certificate"
subjectKeyIdentifier = hash


참조 동작 방식

ca.conf 파일은 섹션 간 참조를 통해 설정을 재사용한다.

단순 참조

distinguished_name 지시어로 Subject 정보가 담긴 섹션을 참조한다.

[섹션명]
distinguished_name = [다른섹션명]_distinguished_name
                     └─────────────┘
                            │
                            ▼
              [다른섹션명_distinguished_name]
              CN = ...
              O  = ...

체인 참조

req_extensions가 다시 subjectAltName을 통해 다른 섹션을 참조하는 구조이다. API Server 인증서에서 사용된다.

[섹션명]
req_extensions = [섹션명]_req_extensions
                          │
                          ▼
      [섹션명_req_extensions]
      subjectAltName = @[섹션명]_alt_names
                        └──────────┘
                              │
                              ▼
              [섹션명_alt_names]
              IP.0 = ...
              DNS.0 = ...

공통 참조

여러 섹션이 동일한 공통 섹션을 참조하는 구조이다.

[admin]                    [service-accounts]
req_extensions = default   req_extensions = default
                    │                │
                    └────────┬───────┘
                             ▼
                [default_req_extensions]
                (공통 클라이언트 설정)


실제 동작

kubernetes-the-hard-way-ca-conf.png

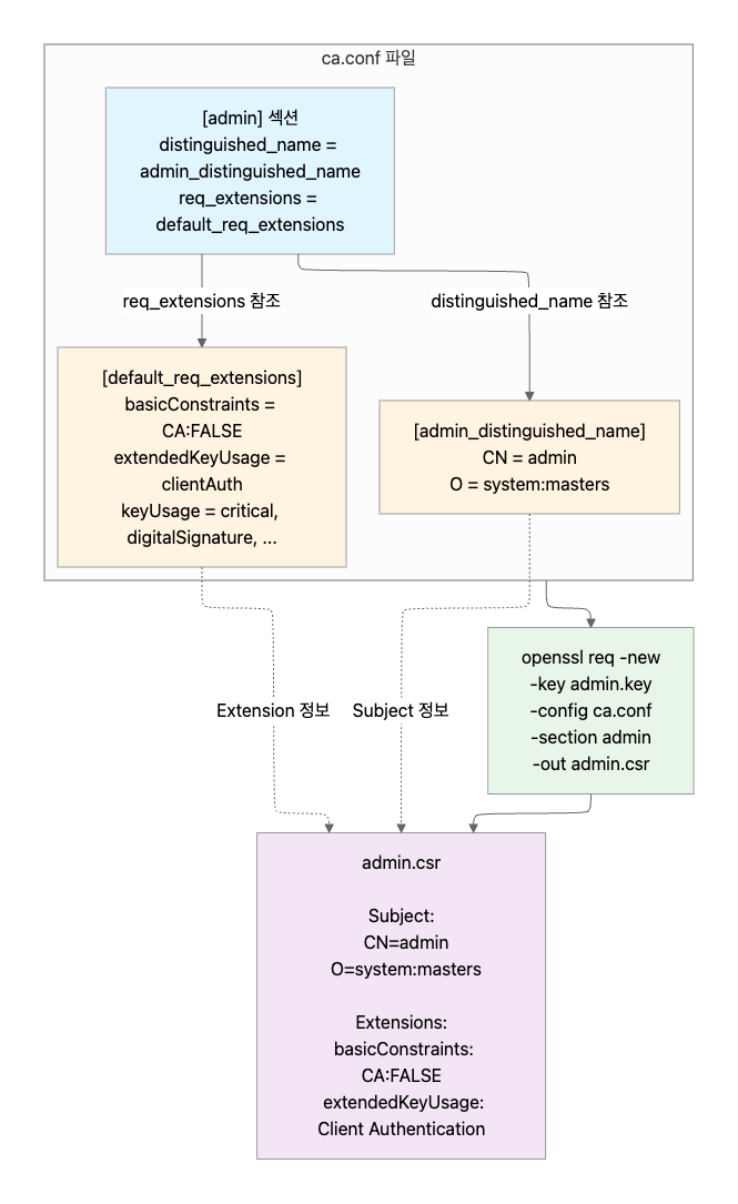
OpenSSL 명령어 실행 시 -section 옵션으로 섹션을 지정하면, 해당 섹션에서 시작하여 참조를 따라가며 설정을 읽는다.

# admin 인증서 CSR 생성 시
openssl req -new -key admin.key \
    -config ca.conf \
    -section admin \      # ← [admin] 섹션 참조
    -out admin.csr

# 내부적으로:
# 1. [admin] 섹션 읽기
# 2. distinguished_name = admin_distinguished_name 발견
# 3. [admin_distinguished_name] 섹션으로 이동 → CN, O 값 읽기
# 4. req_extensions = default_req_extensions 발견
# 5. [default_req_extensions] 섹션으로 이동 → 확장 정보 읽기


결과

이 단계를 완료하면 다음과 같은 결과를 얻을 수 있다:

  1. ca.conf 파일 구조 이해: 하나의 파일에 여러 인증서 설정을 섹션별로 정의하고, -section 옵션으로 선택
  2. Subject 필드와 RBAC 연동: CN은 사용자 이름, O는 그룹 이름으로 매핑되어 Kubernetes 인증/인가에 사용
  3. SAN(Subject Alternative Name) 설정: API Server 인증서에 모든 접근 경로(IP, DNS)를 포함해야 함


이번 실습에서는 Kubernetes the Hard Way 튜토리얼에서 제공하는 ca.conf 파일을 분석했다. 실무에서 인증서 갱신, 컴포넌트 추가, 커스텀 네트워크 환경 구성 시 이 글에서 분석한 각 섹션의 의미와 필드 설정 방법을 참고하면 된다.


다음 단계에서는 이 설정 파일을 사용하여 실제로 인증서를 생성하고 확인한다.




hit count

댓글남기기